Profile PictureSuperangers
€0+

Hell on Earth - Blender Procedural Materials Pack

Add to cart

Hell on Earth - Blender Procedural Materials Pack

€0+

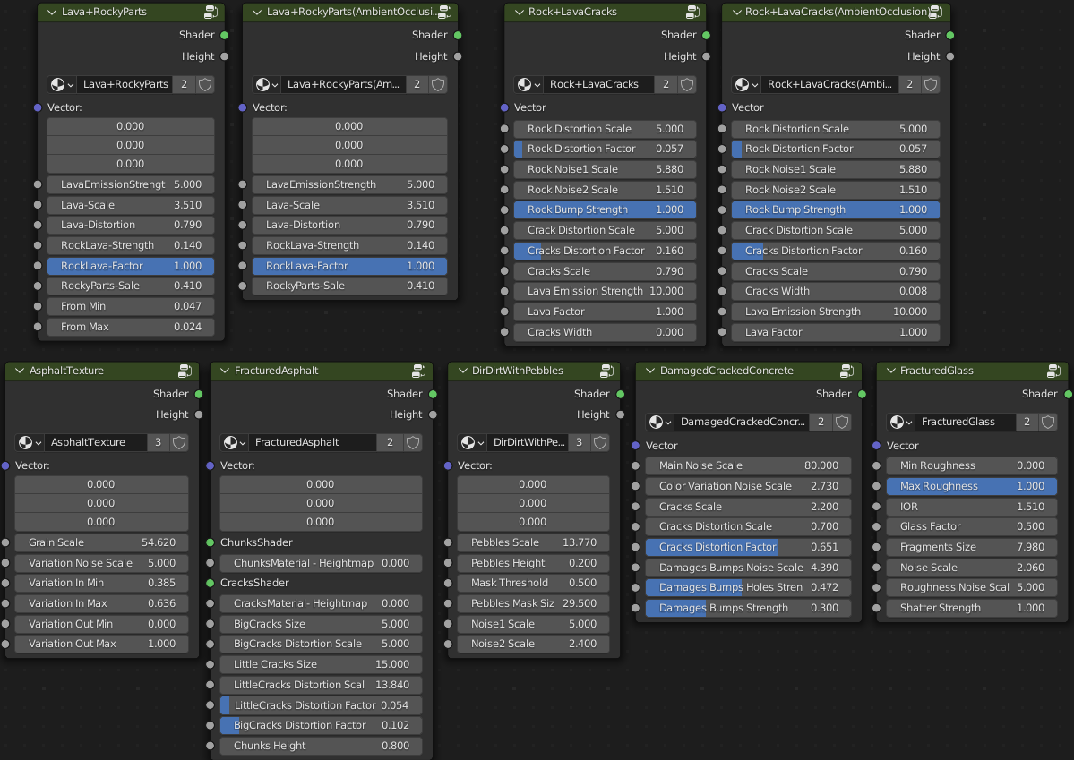
A pack of materials I used for this scene:

All the materials are procedural. It means you can change every parameters to get what you want.

All materials feature displacement map generation (only compatible for cycles) except:

  • Old and fractured concrete
  • Simple fractured glass

Ambient Occlusion versions of the first two materials uses an ambient occlusion node for better lava effects, but they need subdivisions and displacement to work correctly, so I recommend using the normal version for Eevee.

All other materials with work on both render engines.


The pack contains these materials:

  • Lava with rocky parts

  • Lava with rocky parts (Ambient Occlusion)

  • Lava rock with lava cracks

  • Lava rock with lava cracks (Ambient Occlusion)

  • Asphalt

  • Fractured asphalt with missing chunks and dirt

  • Dirt with pebbles

  • Old and fractured concrete

  • Fractured and dirty glass

And these node groups (used for the materials above):




Add to cart

You'll get a .zip file with a .blend file in it, containing the materials listed in the description.

Blender Version
3.0+
Size
246 KB
Powered by